Skip to main content
Version: 8

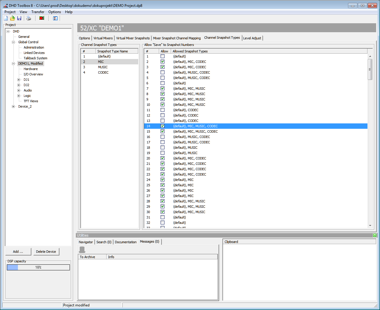
Channel Snapshot Types

Here, you can assign the channel snapshot types you created at Global Control/Channel Snapshot Types.

Assigning snapshot channel types to channel snapshots.

In the Channel Snapshot Types list, all created channel snapshot types are shown.

All 250 available channel snapshots are shown in the Allow “Save” to Snapshot Numbers list. Each snapshot is identified by a consecutively numbering.

To assign a channel snapshot type to a channel snapshot or to undo an assignment, select a type in the Channel Snapshot Types list and select the check box in the row of the snapshot channel you want to edit in the Allow “Save” to Snapshot Numbers list. Which channel snapshot types are assigned to the channel snapshots is shown in the Allowed Snapshot Types column.